
Introduction to Flux.1 fill dev Model
Flux.1 fill dev is one of the core tools in the FLUX.1 Tools suite launched by Black Forest Labs, specifically designed for image inpainting and outpainting. Key features of Flux.1 fill dev:- Powerful image inpainting and outpainting capabilities, with results second only to the commercial version FLUX.1 Fill [pro].
- Excellent prompt understanding and following ability, precisely capturing user intent while maintaining high consistency with the original image.
- Advanced guided distillation training technology, making the model more efficient while maintaining high-quality output.
- Friendly licensing terms, with generated outputs usable for personal, scientific, and commercial purposes, please refer to the FLUX.1 [dev] non-commercial license for details.
Flux.1 Fill dev and related models installation
Before we begin, let’s complete the installation of the Flux.1 Fill dev model files. The inpainting and outpainting workflows will use exactly the same model files. If you’ve previously used the full version of the Flux.1 Text-to-Image workflow, then you only need to download the flux1-fill-dev.safetensors model file in this section. However, since downloading the corresponding model requires agreeing to the corresponding usage agreement, please visit the black-forest-labs/FLUX.1-Fill-dev page and make sure you have agreed to the corresponding agreement as shown in the image below.
Flux.1 Fill dev inpainting workflow
1. Inpainting workflow and asset
Please download the image below and drag it into ComfyUI to load the corresponding workflow
Please download the image below, we will use it as the input image
The corresponding image already contains an alpha channel, so you don’t need to draw a mask separately.
If you want to draw your own mask, please click here to get the image without a mask, and refer to the MaskEditor usage section in the ComfyUI Layout Inpainting Example to learn how to draw a mask in the
Load Image node.2. Steps to run the workflow

- Ensure the
Load Diffusion Modelnode hasflux1-fill-dev.safetensorsloaded. - Ensure the
DualCLIPLoadernode has the following models loaded:- clip_name1:
t5xxl_fp16.safetensors - clip_name2:
clip_l.safetensors
- clip_name1:
- Ensure the
Load VAEnode hasae.safetensorsloaded. - Upload the input image provided in the document to the
Load Imagenode; if you’re using the version without a mask, remember to complete the mask drawing using the mask editor - Click the
Queuebutton, or use the shortcutCtrl(cmd) + Enterto run the workflow
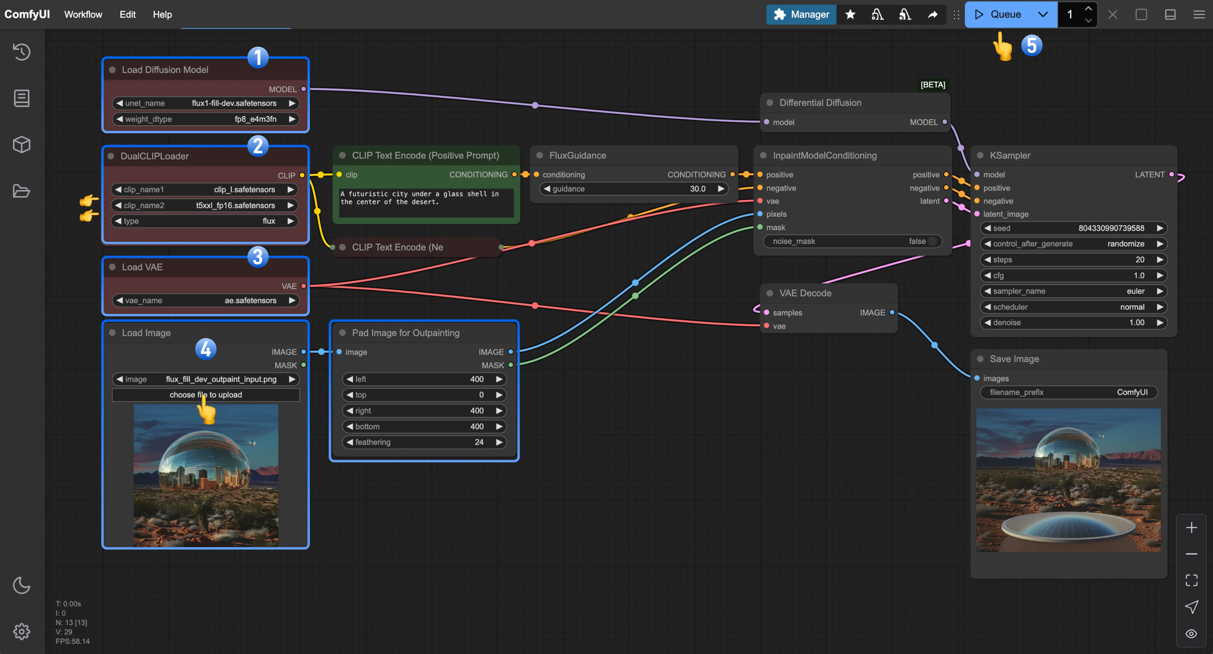
Flux.1 Fill dev Outpainting Workflow
1. Outpainting workflow and asset
Please download the image below and drag it into ComfyUI to load the corresponding workflow
Please download the image below, we will use it as the input image
2. Steps to run the workflow

- Ensure the
Load Diffusion Modelnode hasflux1-fill-dev.safetensorsloaded. - Ensure the
DualCLIPLoadernode has the following models loaded:- clip_name1:
t5xxl_fp16.safetensors - clip_name2:
clip_l.safetensors
- clip_name1:
- Ensure the
Load VAEnode hasae.safetensorsloaded. - Upload the input image provided in the document to the
Load Imagenode - Click the
Queuebutton, or use the shortcutCtrl(cmd) + Enterto run the workflow