Skip to main content
Flux.1 Krea Dev Poster Flux.1 Krea Dev is an advanced text-to-image generation model developed in collaboration between Black Forest Labs (BFL) and Krea. This is currently the best open-source FLUX model, specifically designed for text-to-image generation. Model Features
  • Unique Aesthetic Style: Focuses on generating images with unique aesthetics, avoiding common “AI look” appearance
  • Natural Details: Does not produce blown-out highlights, maintaining natural detail representatio
  • Exceptional Realism: Provides outstanding realism and image quality
  • Fully Compatible Architecture: Fully compatible architecture design with FLUX.1 [dev]
Model License This model is released under the flux-1-dev-non-commercial-license

Flux.1 Krea Dev ComfyUI Workflow

1. Workflow Files

Download the image or JSON below and drag it into ComfyUI to load the corresponding workflow Flux Krea Dev Workflow

Download JSON Workflow

2. Manual Model Installation

Please download the following model files: Diffusion model If you want to pursue higher quality and have enough VRAM, you can try the original model weights
The flux1-dev.safetensors file requires agreeing to the black-forest-labs/FLUX.1-Krea-dev agreement before downloading via browser.
If you have used Flux related workflows before, the following models are the same and don’t need to be downloaded again Text encoders VAE File save location:
ComfyUI/
├── models/
│   ├── diffusion_models/
│   │   └── flux1-krea-dev_fp8_scaled.safetensors or flux1-krea-dev.safetensors
│   ├── text_encoders/
│   │   ├── clip_l.safetensors
│   │   └── t5xxl_fp16.safetensors or t5xxl_fp8_e4m3fn.safetensors
│   ├── vae/
│   │   └── ae.safetensors

3. Step-by-step Verification to Ensure Workflow Runs Properly

For low VRAM users, this model may not run smoothly on your device, you can wait for the community to provide FP8 or GGUF version.
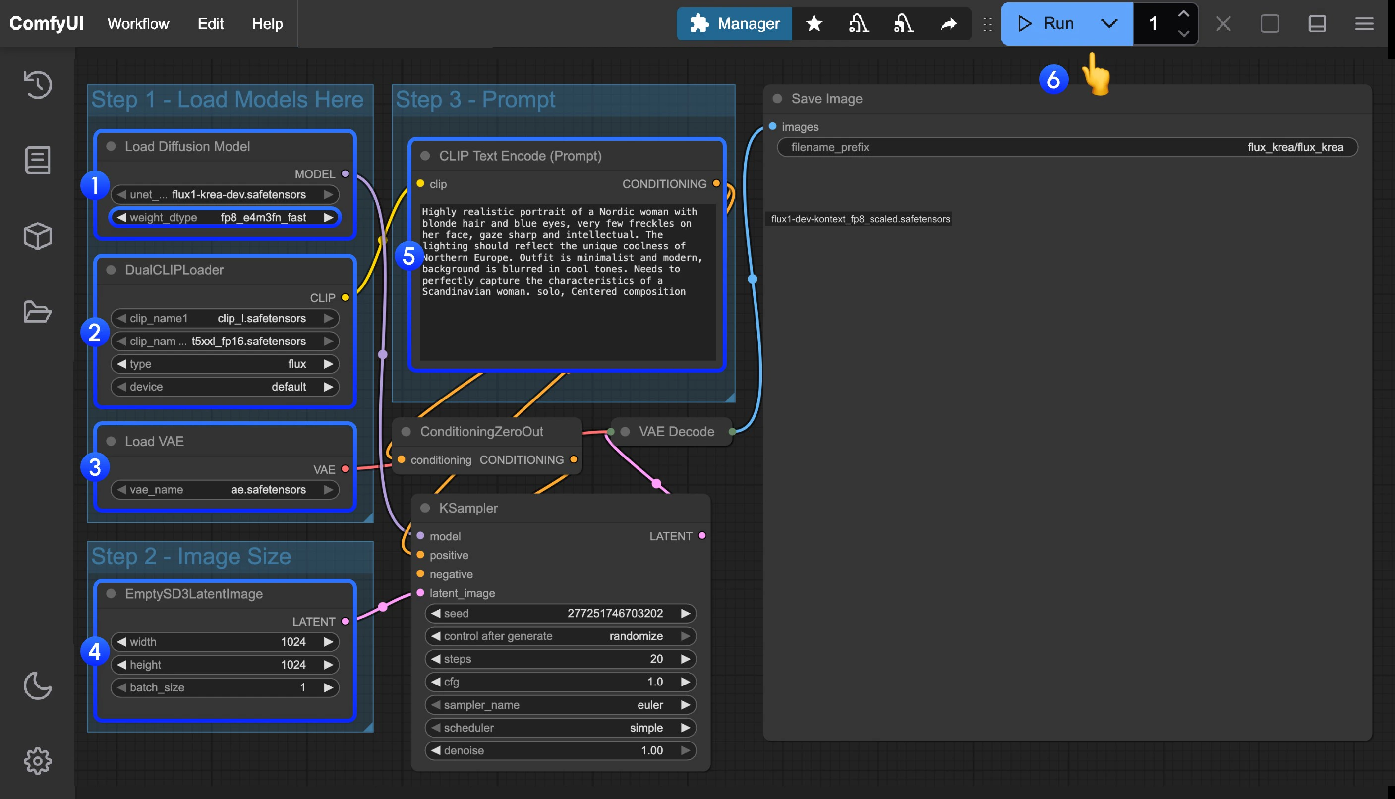
Please refer to the image below to ensure all model files have been loaded correctly ComfyUI Flux Krea Dev Workflow
  1. Ensure that flux1-krea-dev_fp8_scaled.safetensors or flux1-krea-dev.safetensors is loaded in the Load Diffusion Model node
    • flux1-krea-dev_fp8_scaled.safetensors is recommended for low VRAM users
    • flux1-krea-dev.safetensors is the original weights, if you have enough VRAM like 24GB you can use it for better quality
  2. Ensure the following models are loaded in the DualCLIPLoader node:
    • clip_name1: t5xxl_fp16.safetensors or t5xxl_fp8_e4m3fn.safetensors
    • clip_name2: clip_l.safetensors
  3. Ensure that ae.safetensors is loaded in the Load VAE node
  4. Click the Queue button, or use the shortcut Ctrl(cmd) + Enter to run the workflow